某大型企业通过部署自动化开票交付系统,成功解决了金税四期环境下海量发票处理的效率瓶颈。该系统实现了从票源对接、自动校验、批量开票到个性化交付的全流程自动化,支持多种开票方式与动态邮件模板,使开票效率提升 80%,人力成本降低 70%,彻底告别手工开票时代。
项目背景
随着金税四期政策的深入推进和企业业务量的持续增长,传统手工开票模式已无法满足某大型企业每日数百张发票的处理需求。财务部门面临开票数据整理繁琐、税务系统操作复杂、邮件交付耗时易错等多重压力,尤其在月度对账期间,人工开票效率低下且易引发税务风险。企业急需一套能打通业务系统与税务平台,实现发票全生命周期自动化管理的解决方案。
系统概述
自动化开票交付系统是基于活字格 v9 低代码平台与 SQL Server 数据库构建的企业级发票管理中枢。系统通过标准化接口对接 ERP、CRM 等业务系统,自动获取待开票数据,并集成税务控台、邮件服务,实现发票的自动开具、智能校验、格式解析及个性化交付。系统支持乐企直连、RPA 机器人等多种开票模式,具备高并发处理能力,全面适配金税四期规范要求。
核心功能
客户与联系人管理:企业档案数字化
系统提供完整的客户信息管理模块,支持从外部系统同步或手动录入客户档案,包含纳税人识别号、开户行等关键字段。针对集团型企业,可分层级配置部门及联系人,并为不同联系人定制发票格式偏好(PDF/OFD/XML)、交付模板及接收规则,实现 “一户一策” 的精细化管理。

自动化开票处理:票源到发票的智能转换
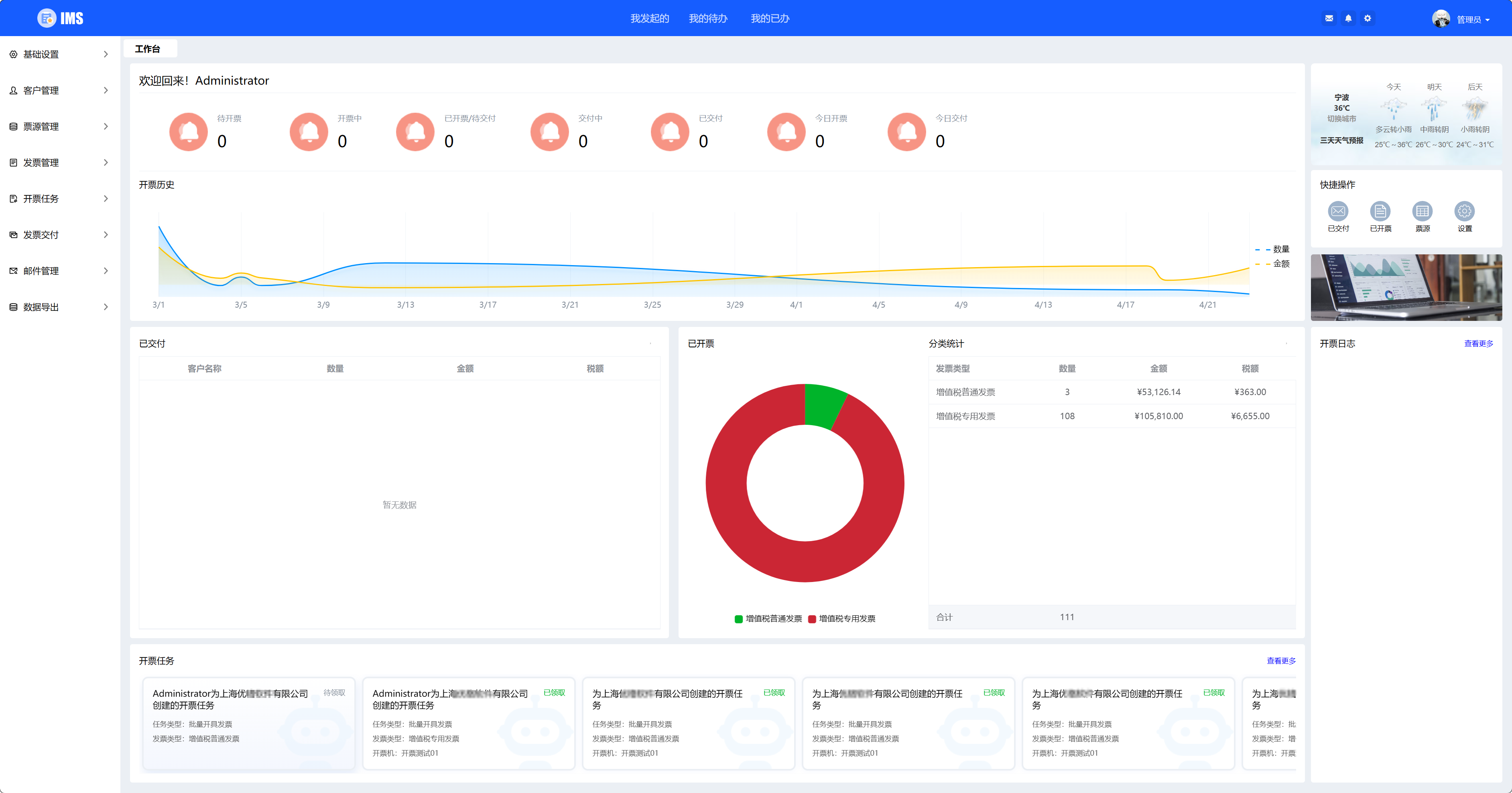
系统通过票源管理模块自动采集业务数据,进行智能校验与分类,并推送至开票队列。支持按批次号、开票进度等多维度筛选监控,内置数据校验规则防止错开、重开。开票过程采用任务队列机制,有效规避系统阻塞,单日可处理超千张发票开具任务。

个性化交付引擎:智能邮件送达系统
系统突破传统交付方式,支持基于 HTML 的动态邮件模板生成,可根据客户、部门或联系人特性自动匹配不同模板样式。交付任务支持定时发送、批量发送及单张发送模式,内置附件自动打包、发送频率控制等功能,确保发票安全、精准送达。

项目成效
系统上线后,该企业发票处理效率发生质的飞跃:开票人员从 5 人减少至 1 人,月均处理发票量从 800 张增至 2000 张,开票错误率降至 0.1% 以下。通过自动交付功能,发票交付时间从原来的 4 小时缩短至 10 分钟,客户满意度大幅提升。系统提供的全流程可视化监控,使财务管理效率提升 300%,真正实现 “无人值守” 智能开票。

客户反馈
“系统彻底解决了我们月末开票的压力,现在只需一键触发,上千张发票就能自动开具并送达客户,效率和准确性远超预期。特别是自定义邮件模板功能,让我们的发票交付变得专业而个性化。”—— 某企业财务总监
创新亮点
系统创新性地采用消息队列架构,将开票任务与交付任务解耦处理,有效避免系统拥堵和邮件服务器频限触发。支持乐企直连与 RPA 开票机双模式并行,确保开票流程的连续性与稳定性。独有的发票回溯推送机制,使每个操作环节都可追溯、可审计,全面满足企业内控合规要求。
总结展望
自动化开票交付系统不仅是一款提升效率的工具,更是企业财税数字化转型升级的核心基础设施。未来系统将继续深化 AI 应用,增加智能识票、自动认证、风险预警等功能,助力企业构建更智能、更合规的财税管理生态,迎接全电发票时代的全面到来。
界面展示